Kiểm kho
(Ngành Dịch vụ làm đẹp)

I. Giới thiệu chung
Kiểm kho là hoạt động định kỳ (tuần/tháng) giúp chủ Salon nắm bắt chính xác số lượng thực tế của mỹ phẩm, hóa chất (thuốc nhuộm, uốn, duỗi) và vật tư tiêu hao tại cửa hàng so với số liệu trên phần mềm.
Lợi ích nổi bật của tính năng:
- Kiểm soát thất thoát: Phát hiện chênh lệch để xử lý thất thoát kịp thời.
- Chủ động nguồn hàng: Đảm bảo luôn đủ nguyên liệu (thuốc nhuộm, dầu gội,…) phục vụ khách hàng.
- Đồng bộ dữ liệu: Điều chỉnh tồn kho trên phần mềm về đúng với thực tế một cách nhanh chóng.
II. Các thao tác cơ bản
Để dễ hình dung, các ví dụ dưới đây sẽ minh họa những tình huống thực tế trong ngành Dịch vụ làm đẹp.
1. Tạo phiếu kiểm kho mới
- Tình huống: Đến lịch kiểm kê định kỳ cuối tuần, bạn tiến hành tạo phiếu để rà soát lại tủ mỹ phẩm.
- Thao tác thực hiện như sau:
- Tại màn hình Quản lý, bạn vào menu Hàng hóa → chọn Kiểm kho.
- Nhấn + Kiểm kho.

- Thêm hàng hóa vào phiếu:
- Cách 1: Tìm kiếm trực tiếp
- Gõ tên hoặc mã sản phẩm vào ô tìm kiếm (Ví dụ: Nước hoa hồng, Mặt nạ collagen,…).
- Hoặc sử dụng máy quét mã vạch (Chế độ nhập nhanh) để quét liên tục các chai lọ có mã vạch.
- Cách 1: Tìm kiếm trực tiếp

- Cách 2: Chọn theo Nhóm hàng (Khuyên dùng)
- Nhấn biểu tượng nhóm hàng
trong ô tìm kiếm.
- Chọn nhóm hàng cụ thể (Ví dụ: Chỉ kiểm kê nhóm Face/ Mặt).
- Nhấn Xong, toàn bộ sản phẩm trong nhóm sẽ được thêm vào phiếu.
- Nhấn biểu tượng nhóm hàng

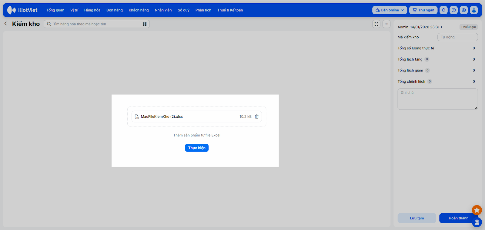
- Cách 3: Import từ Excel
- Tải về file mẫu, điền số lượng thực tế rồi tải ngược lên hệ thống. Cách này phù hợp khi bạn cần kiểm kho tổng thể toàn bộ cửa hàng.


- Nhập số lượng thực tế: Điền số lượng đếm được vào cột Thực tế. Hệ thống sẽ tự động tính ra Số lượng lệch và Giá trị lệch.

2. Rà soát và hoàn thành
- Tình huống: Sau khi nhập xong số liệu, bạn cần kiểm tra lại các mặt hàng bị lệch trước khi chốt sổ.
- Thao tác thực hiện như sau:
- Sử dụng các tab lọc để xem nhanh:
- Lệch: Chỉ hiện các hàng hóa có sự sai khác về số lượng.
- Khớp: Các hàng hóa có số lượng đúng.
- Chưa kiểm: Các hàng hóa chưa được nhập số lượng thực tế.
- Sử dụng các tab lọc để xem nhanh:

- Kiểm tra lại thông tin ngày giờ tạo phiếu và thêm ghi chú (nếu cần).
- Nhấn Hoàn thành để cân bằng kho. Lúc này tồn kho trên phần mềm sẽ được cập nhật theo số thực tế bạn vừa nhập. (Nếu chưa kiểm xong, bạn có thể nhấn Lưu tạm để tiếp tục xử lý sau).

III. Các tính năng nâng cao
1. Gộp nhiều phiếu kiểm
- Tình huống: Nhiều nhân viên cùng kiểm kho ở các khu vực khác nhau và bạn muốn gộp các kết quả lại thành một phiếu tổng hợp duy nhất.
- Thao tác thực hiện như sau:
- Các nhân viên tạo phiếu kiểm và nhấn Lưu tạm.
- Tại danh sách phiếu kiểm kho, bạn tích chọn các phiếu tạm cần gộp.
- Nhấn Gộp phiếu → xác nhận Đồng ý.

- Hệ thống sẽ cộng dồn số lượng thực tế của các sản phẩm trùng nhau từ các phiếu con thành một phiếu tổng duy nhất.

- Kiểm tra lại số liệu trên phiếu tổng và nhấn Chỉnh sửa → Hoàn thành phiếu để cân bằng kho.
2. Sao chép & hủy phiếu
- Tình huống: Bạn muốn thực hiện lại quy trình kiểm kê cho danh sách hàng hóa giống hệt tuần trước, hoặc cần hủy bỏ một phiếu tạo sai.
- Thao tác thực hiện như sau:
- Sao chép: Nếu bạn thực hiện kiểm kho định kỳ với danh sách mặt hàng giống hệt lần trước, hãy mở phiếu cũ và chọn Sao chép để tiết kiệm thời gian chọn hàng.

- Hủy phiếu: Trên chi tiết phiếu kiểm kho → bạn nhấn Hủy bỏ → chọn Đồng ý. Với phiếu đã cân bằng (Hoàn thành) tồn kho sẽ quay lại trạng thái trước khi kiểm.

3. Xuất file báo cáo
- Tình huống: Bạn cần lưu trữ hồ sơ kiểm kê hàng tháng hoặc giải trình số liệu hao hụt với chủ đầu tư.
- Thao tác thực hiện như sau:
- Trên danh sách Phiếu kiểm kho → bạn tích chọn các phiếu kiểm cần xuất → chọn Xuất file → chọn File tổng quan hoặc File chi tiết.
- Ngoài ra, trên chi tiết từng phiếu kiểm bạn có thể Xuất file để lưu trữ và báo cáo.

IV. Thao tác trên Điện thoại
Tính năng Kiểm kho trên ứng dụng KiotViet Salon hỗ trợ gian hàng thực hiện các thao tác: Tạo, Cập nhật, Hủy, In và Tìm kiếm phiếu kiểm kho.
1. Tạo phiếu kiểm kho
- Tình huống: Bạn muốn thực hiện việc kiểm kho nhanh chóng, tiện lợi ngay tại kho hàng bằng điện thoại di động.
- Thao tác thực hiện như sau:
- Mở ứng dụng KiotViet Salon, vào menu Nhiều hơn → chạm Kiểm kho.
- Chạm vào biểu tượng dấu + để tạo phiếu mới.

- Thêm hàng hóa vào phiếu bằng cách tìm kiếm, chọn theo nhóm, hoặc quét mã vạch.

- Nhập số lượng thực tế:
- Nếu số lượng thực tế khớp với số lượng trên phần mềm, bạn chỉ cần nhấn Khớp

- Khi nhập số lượng cho hàng hóa → bạn chọn:
- Ghi đè khi cần sửa lại số lượng đã kiểm trước đó hoặc
- Cộng thêm khi cần cộng thêm vào số lượng hàng hóa đã kiểm.

- Chạm Tiếp tục → chọn Hoàn thành để cân bằng kho, hoặc Lưu tạm nếu chưa kiểm xong.

2. Quản lý phiếu kiểm kho
- Tình huống: Bạn cần xem phiếu kiểm, chỉnh sửa, hủy hoặc in một phiếu kiểm kho ngay trên ứng dụng di động.
- Thao tác thực hiện như sau:
- Xem danh sách:
- Mở ứng dụng KiotViet Salon, vào menu Nhiều hơn → chạm Kiểm kho → ứng dụng hiển thị danh sách các phiếu kiểm kho.
- Xem danh sách:

- Tại đây bạn có thể tìm kiếm theo mã phiếu, hàng hóa hoặc sử dụng bộ lọc trạng thái, thời gian để tìm phiếu kiểm.

- Để sắp xếp kiểu hiển thị bạn nhấn biểu tượng mũi tên 2 chiều.

- Xem chi tiết: Trên màn hình Kiểm kho, bạn chạm vào phiếu cần xem thông tin.

- Cập nhật: Chạm vào phiếu ở trạng thái Phiếu tạm → chọn Sửa để cập nhật thông tin.

- In phiếu/ Chia sẻ/ Hủy phiếu: Khi xem chi tiết phiếu → bạn nhấn 3 chấm → chọn thao tác tương ứng.

Cảm ơn bạn đã theo dõi bài viết!
- Để tìm hiểu thêm về các nghiệp vụ quản lý bán hàng, mời bạn xem bài viết:
Tổng quan Các nhóm Giải pháp của KiotViet - Để tham khảo thêm các video hướng dẫn sử dụng, mời bạn theo dõi kênh YouTube:
HDSD – Phần mềm KiotViet
Chúc bạn kinh doanh hiệu quả cùng KiotViet!