Chuyển hàng
(Ngành Dịch vụ làm đẹp)

I. Giới thiệu chung
Đối với các hệ thống Salon có nhiều chi nhánh, việc luân chuyển mỹ phẩm (dầu gội, thuốc nhuộm…), vật tư tiêu hao hoặc thiết bị máy móc từ cơ sở này sang cơ sở khác diễn ra thường xuyên. Tính năng Chuyển hàng giúp bạn quản lý chặt chẽ số lượng hàng đi và hàng đến, đảm bảo kho hàng luôn khớp với thực tế.
Lợi ích nổi bật của tính năng:
- Kiểm soát thất thoát: Giúp chủ Salon hoặc quản lý kiểm soát chính xác lượng mỹ phẩm, vật tư tiêu hao luân chuyển giữa các chi nhánh, tránh thất thoát.
- Cung ứng kịp thời: Đảm bảo nguồn cung ứng kịp thời (ví dụ: thuốc nhuộm, hóa chất uốn/ép) cho các chi nhánh đang thiếu hụt để phục vụ khách hàng tốt nhất.
- Đồng bộ tồn kho: Đồng bộ hóa số liệu tồn kho giữa các cơ sở một cách tự động và minh bạch.
II. Các thao tác cơ bản
Để dễ hình dung, các ví dụ dưới đây sẽ minh họa những tình huống thực tế trong ngành Dịch vụ làm đẹp.
1. Tạo phiếu chuyển hàng (tại chi nhánh Gửi)
- Tình huống: Bạn đang quản lý kho tại chi nhánh A và cần chuyển gấp một lô thuốc nhuộm và dầu gội sang chi nhánh B để phục vụ khách hàng VIP.
- Thao tác thực hiện như sau:
- Tại màn hình Quản lý, bạn vào menu Hàng hóa → chọn Chuyển hàng.
- Nhấn + Chuyển hàng.

- Chọn hàng hóa cần chuyển.
- Cách 1 (Tìm kiếm): Gõ tên hoặc mã mỹ phẩm vào ô tìm kiếm. Bạn có thể nhập thủ công hoặc dùng máy quét mã vạch (biểu tượng mã vạch).

- Cách 2 (Chọn theo nhóm hàng): Bạn nhấn vào biểu tượng nhóm hàng → tích chọn nhóm cần chuyển hàng → chọn Xong.

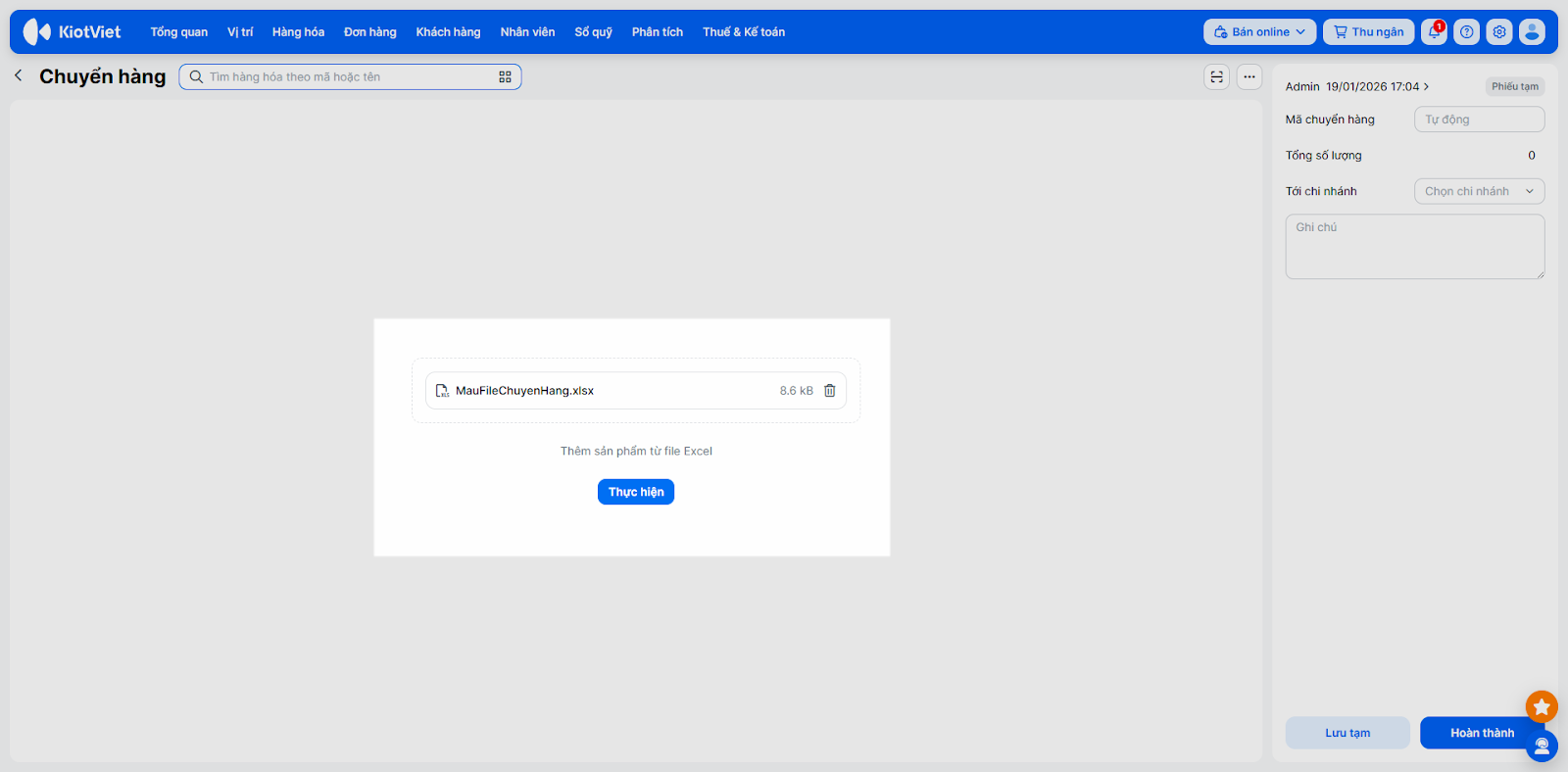
- Cách 3 (Import Excel): Kích Tải file excel mẫu, điền thông tin Mã hàng, Số lượng, Giá chuyển, sau đó nhấn Chọn file dữ liệu → chọn Thực hiện để tải lên hệ thống.


- Chọn nơi nhận. Tại ô Tới chi nhánh, bạn chọn tên chi nhánh Salon sẽ nhận hàng.

- Hoàn tất.
- Nhập Ghi chú để thông báo cho chi nhánh nhận nếu cần.
- Nhấn Hoàn thành để gửi phiếu đi (Trạng thái phiếu sẽ là Đang chuyển).
- Hoặc nhấn Lưu tạm nếu bạn đang soạn dở và chưa muốn gửi ngay.

2. Nhận hàng (Tại chi nhánh Nhận)
- Tình huống: Bạn là nhân viên tại chi nhánh B, vừa nhận được hàng từ chi nhánh A gửi đến và cần xác nhận vào hệ thống để nhập kho.
- Thao tác thực hiện như sau:
- Đăng nhập vào tài khoản của chi nhánh nhận.
- Vào menu Hàng hóa → chọn Chuyển hàng.
- Tìm phiếu chuyển có trạng thái Đang chuyển và nhấn Nhận hàng.

- Kiểm tra thực tế hàng nhận được và cập nhật lại ô Số lượng nhận:
- Nếu khớp: Giữ nguyên số lượng.
- Nếu thiếu: Nhập đúng số lượng thực tế nhận được → nhập Ghi chú. (Hệ thống sẽ tự động hoàn lại số lượng chênh lệch về kho của chi nhánh chuyển).
- Lưu ý: Số lượng nhận không được lớn hơn số lượng chuyển.
- Nhấn Nhận hàng để hoàn tất quy trình.

III. Các tính năng nâng cao
1. Quản lý Phiếu chuyển hàng
- Tình huống: Bạn cần chỉnh sửa thông tin phiếu chuyển do nhập sai hoặc muốn hủy phiếu chuyển do thay đổi kế hoạch điều phối hàng hóa.
- Thao tác thực hiện như sau:
- Cập nhật thông tin:
- Đối với phiếu Đang chuyển: Tại chi nhánh chuyển, bạn được sửa thông tin tại ô Chi nhánh nhận bằng cách nhấn biểu tượng cây bút → chọn chi nhánh → chọn biểu tượng v.
- Cập nhật thông tin:

- Đối với phiếu Đã nhận: Bạn chỉ được sửa nội dung Ghi chú. Tại chi nhánh chuyển/ nhận → trên Ghi chú tương ứng → chọn biểu tượng cây bút → nhập ghi chú → nhấn Lưu.

- Hủy phiếu: Chọn phiếu muốn hủy → nhấn Hủy bỏ → xác nhận Hủy phiếu. Khi hủy, tồn kho sẽ được cộng lại cho chi nhánh chuyển và trừ đi ở chi nhánh nhận (nếu phiếu đã được nhận).

- Sao chép: Chọn phiếu cũ, nhấn Sao chép để tạo nhanh một phiếu mới với thông tin hàng hóa tương tự (Thao tác này chỉ thực hiện được khi bạn đang ở đúng chi nhánh chuyển đi).

2. In ấn & xuất file
- Tình huống: Bạn muốn dán tem mã vạch mới cho lô hàng vừa chuyển về hoặc cần xuất dữ liệu ra Excel để làm báo cáo cuối tháng.
- Thao tác thực hiện như sau:
- In mã vạch: Vào chi tiết phiếu chuyển, chọn In mã vạch để in tem dán lên sản phẩm.

- Xuất file Excel:
- Xuất file danh sách: Tại màn hình danh sách phiếu chuyển, nhấn Xuất file → chọn File tổng quan (nếu muốn xem danh sách các phiếu) hoặc File chi tiết (nếu muốn xem chi tiết từng sản phẩm trong phiếu) → hệ thống thực hiện xuất file danh sách các phiếu chuyển theo bộ lọc đang chọn trên màn hình.
- Xuất file từng phiếu chuyển: Trong chi tiết phiếu chuyển chọn Xuất file.

3. Tìm kiếm & sắp xếp
- Tình huống: Bạn cần tra cứu lại lịch sử các đợt chuyển hàng trong tháng trước hoặc tìm kiếm phiếu chuyển của một loại mỹ phẩm cụ thể.
- Thao tác thực hiện như sau:
- Tìm kiếm: Sử dụng bộ lọc để tìm theo mã phiếu, tên/mã hàng hóa, thời gian tạo phiếu hoặc trạng thái phiếu (Phiếu tạm, Đang chuyển, Đã nhận, Đã hủy).

- Sắp xếp: Kích vào tiêu đề các cột (Ngày chuyển, Chi nhánh…) để sắp xếp danh sách tăng dần hoặc giảm dần.

- Tùy chọn hiển thị: Kích biểu tượng bánh răng để ẩn hoặc hiện các cột thông tin hiển thị trên màn hình theo nhu cầu quản lý.

Cảm ơn bạn đã theo dõi bài viết!
- Để tìm hiểu thêm về các nghiệp vụ quản lý bán hàng, mời bạn xem bài viết:
Tổng quan Các nhóm Giải pháp của KiotViet - Để tham khảo thêm các video hướng dẫn sử dụng, mời bạn theo dõi kênh YouTube:
HDSD – Phần mềm KiotViet
Chúc bạn kinh doanh hiệu quả cùng KiotViet!